
VMware released the latest update to the VMware Aria Suite, VMware Aria Automation 8.11.1, on February 21, 2023. This release focuses primarily on customized notifications in Service Broker, CPU/Storage capacity enhancements, Google Cloud Platform (GCP) improvements, minor product enhancements, and bug fixes.
This post is broken into the following sections:
SaltStack Day2 Action Enhancements – You can now configure additionalAuthParams, additionalMinionParams, and pillarEnvironment properties to SaltStack Day-2 action Attach SaltStack Resource. Learn more.
Terraform 1.0 Support – The VMware Aria Automation Terraform Service and accompanying Terraform provider now supports Terraform 1.0. This allows VMware Aria Automation customers the ability to consume Terraform 1.0.
Customized notifications in Service Broker – You can now customize the look and feel of notification emails sent out from VMware Aria Automation Service Broker. The email header and footer can be standardized to your organization’s branding requirements across all notification templates. For each notification scenario, you can now edit the email’s body text and utilize dynamic attributes of deployments in the text. Learn more.
Storage Allocation Limits – You can now specify a maximum storage allocation at the datastore level for all managed Disks. During provisioning, these properties are checked for placements to prevent storage overallocation.
This is controlled by a feature toggle PREVENT_COMPUTE_STORAGE_OVERALLOCATION that is turned off by default. Learn more.
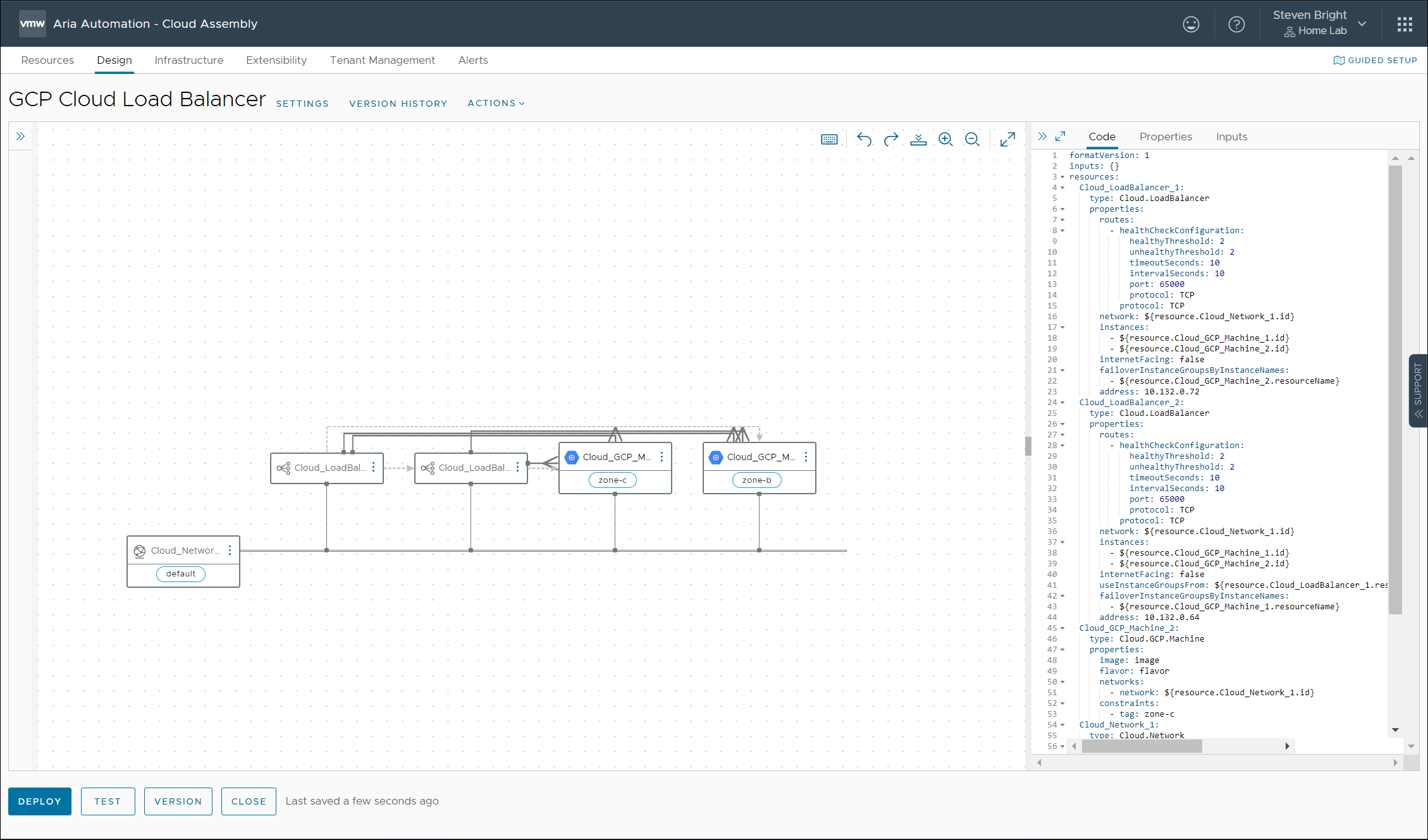
Provision GCP TCP Load Balancers and perform Day 2 actions – You can now provision GCP TCP Load Balancers, modify their properties, and set up health checks for the load balancers from Aria Automation. Learn more.
Provision GCP storage bucket resources – Aria Automation now supports GCP storage buckets that allow users to easily create and manage their storage buckets. This includes the creation of multi-regional/dual-regional buckets, restricted public access, and encryption support. Learn more.
Deprecation of an Identity Service endpoint in Aria Automation – Starting with this release, the POST /am/idp/auth/login endpoint is being deprecated; however, the POST /csp/gateway/am/api/login endpoint performs the same operation.
For more information on this endpoint, refer to the API Programming Guide. To access all Swagger specifications from a single landing page, go to https://\<FQDN\>/automation-ui/api-docs where FQDN is the FQDN of your VMware Aria Automation appliance.
To prevent any scripts from breaking once the deprecated endpoint is removed after a few releases, perform this update:
Any automation that uses POST /am/idp/auth/login endpoint will have to be reworked to use the POST /csp/gateway/am/api/login endpoint.
There were no API changes in this release.
Additional information on Aria Automation 8.11.1 can be found at the following links:
Search
Get Notified of Future Posts
Recent Posts